星云erp开发手册V4.0
【免费】如何自定义底层框架
数据库字典
【免费】平台库
【付费】租户库
Jugg底层框架
基本概念
【免费】数据实体
【免费】枚举
【免费】Bo
【免费】数据库主键
【免费】MVC
【免费】异常
【免费】工具类
【免费】响应码
【免费】响应值
web-starter
【免费】自动配置
【免费】Bo字段转换
【免费】多数据源切换
【付费】Excel导入与解析
【付费】锁
【付费】开放接口
【付费】数据权限
【付费】操作权限
【付费】SQL的自定义排序
【付费】操作日志
【付费】单据时间轴
【免费】缓存
【付费】Excel导出
【付费】编号规则
【免费】定时器
【免费】Redis
【免费】登录态维护
【免费】多租户
【付费】多线程
【免费】追踪ID
【付费】文件上传
【免费】字段校验
【免费】MybatisPlus扩展
【付费】异常处理
【免费】代码生成
【免费】内置功能
【付费】WebSocket推送消息
cloud-starter
【付费】FeignClient
【付费】登录态传递
【付费】响应值
mq-starter
【付费】更换MQ
mq-core
【付费】消息生产者
【付费】队列定义
【付费】导出任务
【付费】消息通知
【付费】租户信息传递
rabbitmq-starter
【付费】导出任务
【付费】消息通知
【付费】消息生产者
【付费】队列定义
bpm-starter
【付费】发起流程
【付费】业务监听器
【付费】审核流程
【付费】发起人撤回
【付费】重新发起
【付费】流程实例管理
【付费】流程图
星云ERP-后端
【免费】接口文档
【付费】分摊工具类
【付费】库存操作
【付费】打印模板
星云ERP-前端
【免费】Vue3学习成本高不高
【免费】权限控制
【免费】工具类
【免费】自定义组件
【免费】路由
【免费】数据列表
【免费】日期范围选择器
【付费】事件
【付费】枚举
【免费】CSS
【免费】图标
【免费】mix
本文档使用「觅思文档专业版」发布
-
+
首页
【免费】接口文档
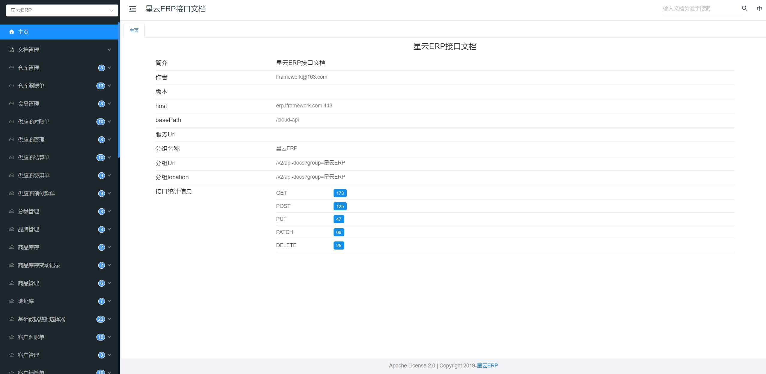
### 接口文档 后端项目运行后,会在控制台打印接口文档的URL。 ### 本地运行  访问这个URL,就可以查看接口文档。  ### 服务器运行 假设部署到https://erp.lframework.com,然后后端接口在nginx的location中配置的是/api。 那么接口文档URL是:https://erp.lframework.com/api/doc.html ### 关闭服务器运行时的接口文档 生产环境下最好是关闭接口文档,将配置文件中的knife4j.production配置改成true即可。
星云-开发
2025年8月7日 15:18
1669
转发文档
收藏文档
上一篇
下一篇
手机扫码
复制链接
手机扫一扫转发分享
复制链接
Markdown文件
Word文件
PDF文档
PDF文档(打印)
分享
链接
类型
密码
更新密码
有效期